Consulta de presupuestos en SAP
Se debe contar con el acceso a la transacción ZFMR_PRES (se debe pedir permiso a TI)
LOS GASTOS SIEMPRE SE VEN DE FORMA ACUMULADA, POR LO QUE SALE COMO DISPONIBLE REAL A JUNIO O AL MES EN QUE ESTEMOS
1. Al ingresar se debe tocar el cuadrito con los colores
-
Sociedad CR01
-
Ejercicio 2025
-
Periodo 1 (enero) a # (mes actual)
-
Pos.Presupuestaria se deja en blanco
-
Centro gestos CECO
-
Prog.presupuestarias 000


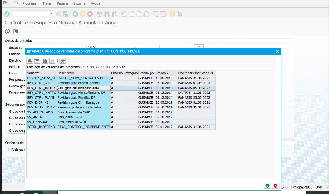
3. Se va abrir ventana con catálogo de variantes del programa (paneles sobre como ver la información y que tipo de info se necesita visualizar)
-
CONTROL GENERALES: Los que se prestan unos a otros (Si el global tiene plata, sobregiro uno y el otro funciona)
-
INDEPENDIENTES: Los que se están asignados a una gestión específica, no se prestan. (Uniformes al personal, mantenimiento y servicios TI por área)





8. Se ingresan los diversos CECOS a consultar y se da en ejecutar

-
- Lo negativo es que esta sobregirado
- El disponible real es lo que siempre hay

10. Para descargarlo doy botón secundario> Hoja de cálculo> Formato excel> Check verde